电脑桌面
添加小米粒文库到电脑桌面
安装后可以在桌面快捷访问

操作手册(销售出库)VIP免费

操作手册(销售出库)_第1页
1/17
操作手册(销售出库)_第2页
2/17
操作手册(销售出库)_第3页
3/17
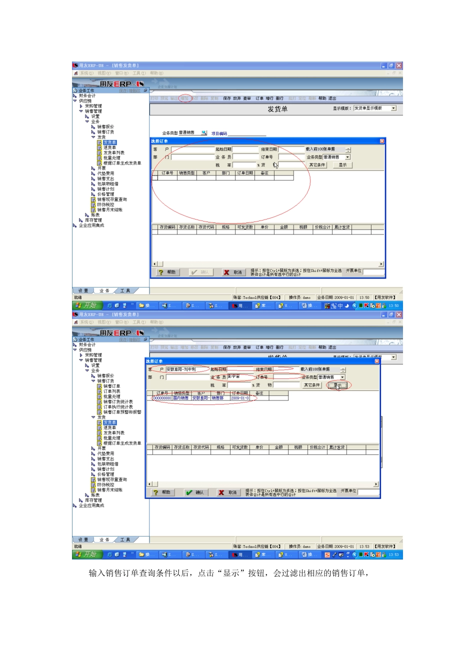
操作手册(销售出库发货)1.销售发货销售出库单是根据销售发货单自动生成的,所以只需要填制、审核销售发货单,系统会自动生成销售出库单。在U8企业门户中,打开存货档案界面(业务——>供应链——>销售管理——>业务——>发货——>发货单):在U8企业门户中,打开存货档案界面(业务——>供应链——>采购管理——>业务——>发货——>销售发货):通过工具栏上的“增加”、“修改”、“删除”、“审核”、“弃审”来进行销售发货单的维护工作。2.增加销售发货单点击工具栏上的“增加”按钮,系统会自动弹出销售订单选择界面,输入相应的销售订单信息:输入销售订单查询条件以后,点击“显示”按钮,会过滤出相应的销售订单,选择相应的订单,然后点击“确认”按钮,系统自动会根据订单信息生成发货单:补全其他的信息,如:仓库、发货地址……,然后点击“保存”,将数据保存到系统中。3.修改销售发货单在销售发货单主界面,点击“修改”,即可对销售发货单内容进行修改,修改完成后,点击“保存”将修改内容保存到系统中。注:当销售发货单很多时,可以通过工具栏上的“定位”按钮,在弹出的单据定位对话框中录入定位条件,即可快速定位到你需要的销售发货单:4.删除销售发货单在销售发货单主界面,找到你要删除的销售销售发货单,点击工具栏上的“删除”按钮,即可删除该销售发货单。注意:如果该销售发货单已经审核了,就不能再删除了。5.审核销售发货单在销售发货单主界面,找到你要审核的销售发货单,点击工具栏上的“审核”按钮,即可审核该销售发货单:审核后,系统会自动将审核人的信息写到“销售发货单”上。如果该销售发货单已经审核过了,则不能再进行审核操作。6.弃审销售发货单在销售发货单主界面,找到你要弃审的销售发货单,点击工具栏上的“弃审”按钮,即可弃审该发货单:弃审后,系统会自动将审核人的信息去掉。如果该销售发货单已经弃审过了,则不能再进行弃审操作。7.销售发货单列表在U8企业门户中,打开存货档案界面(业务——>供应链——>销售管理——>发货——>销售发货列表),输出查询条件,就可以查到你需要的销售发货列表:点击工具栏上的“打印”、“预览”、“输出”可以对销售发货列表进行打印、打印预览、输出到Excel。双击某一条纪录,就可以打开这张销售发货单:8.销售出库单销售发货单审核后会自动生成销售出库单,如下图所示:9.修改销售出库单在销售出库单主界面,点击“修改”,即可对销售出库单内容进行修改,修改完成后,点击“保存”将修改内容保存到系统中。注:当销售出库单很多时,可以通过工具栏上的“定位”按钮,在弹出的单据定位对话框中录入定位条件,即可快速定位到你需要的销售出库单:10.删除销售出库单在销售出库单主界面,找到你要删除的销售销售出库单,点击工具栏上的“删除”按钮,即可删除该销售出库单。注意:如果该销售出库单已经审核了,就不能再删除了。11.审核销售出库单在销售出库单主界面,找到你要审核的销售出库单,点击工具栏上的“审核”按钮,即可审核该销售出库单:审核后,系统会自动将审核人的信息写到“销售出库单”上。如果该销售出库单已经审核过了,则不能再进行审核操作。12.弃审销售出库单在销售出库单主界面,找到你要弃审的销售出库单,点击工具栏上的“弃审”按钮,即可弃审该处库单:弃审后,系统会自动将审核人的信息去掉。如果该销售出库单已经弃审过了,则不能再进行弃审操作。13.销售出库单列表在U8企业门户中,打开存货档案界面(业务——>供应链——>库存管理——>单据列表——>销售出库单列表),输出查询条件,就可以查到你需要的销售出库列表:点击工具栏上的“打印”、“预览”、“输出”可以对销售出库单列表进行打印、打印预览、输出到Excel。双击某一条纪录,就可以打开这张销售出库单:

1、当您付费下载文档后,您只拥有了使用权限,并不意味着购买了版权,文档只能用于自身使用,不得用于其他商业用途(如 [转卖]进行直接盈利或[编辑后售卖]进行间接盈利)。
2、本站所有内容均由合作方或网友上传,本站不对文档的完整性、权威性及其观点立场正确性做任何保证或承诺!文档内容仅供研究参考,付费前请自行鉴别。
3、如文档内容存在违规,或者侵犯商业秘密、侵犯著作权等,请点击“违规举报”。

碎片内容

操作手册(销售出库)

您可能关注的文档

确认删除?
VIP
微信客服
  • 扫码咨询
会员Q群
  • 会员专属群点击这里加入QQ群
客服邮箱
回到顶部