电脑桌面
添加小米粒文库到电脑桌面
安装后可以在桌面快捷访问

SAP_SP-ECC6基本业务全套配置过程_FI配置-V11-triggerVIP免费

SAP_SP-ECC6基本业务全套配置过程_FI配置-V11-trigger_第1页
1/104
SAP_SP-ECC6基本业务全套配置过程_FI配置-V11-trigger_第2页
2/104
SAP_SP-ECC6基本业务全套配置过程_FI配置-V11-trigger_第3页
3/104
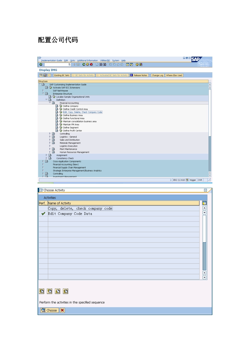
SAP_ECC6基本业务全套配置过程-FIFI配置概述本文档主要是FI模块的配置演示,按照一个公司代码的模式进行配置。组织结构相关配置配置公司配置公司代码为公司代码分配公司配置业务范围配置功能范围配置汇率检查货币代码定义汇率类型定义转换比率系统有所提示,避免误操作。直接根据汇率类型M进行复制。输入汇率SAP在取汇率时,会按照所使用的汇率类型的最新的汇率类型。输入汇率中只是输入有效日期的起始日期,在下一个有效日期前都有效。因为中国是采用直接汇率法标价,所以需要维护好直接汇率,否则在进行外币评估时会出现ABAPDUMP。检查计量单位使用标准,检查即可。GL相关配置会计期间相关配置配置会计期间为公司代码分配会计年度变式定义打开会计期间变式分配变式到公司代码设置打开的会计期间配置字段状态组分配字段组到公司代码配置会计科目表配置账户组(会计科目)配置留存损益科目配置公司代码全局变量配置凭证类型(使用标准)定义凭证号码范围可以直接复制公司代码0001。配置过账码直接使用标准,当然也可以配置过账码的字段状态组。配置一些默认值仅仅检查一下,在需要时配置。激活销售成本会计定义雇员容差组定义总账科目容差组配置税码FTXPAP和AR的配置定义客户账户组(使用标准)可以配置客户账户组的字段状态组。创建客户账户的号码范围分配客户账户的号码范围定义供应商账户组(使用标准)同于客户。创建供应商账户的号码范围(同于客户)略分配供应商账户的号码范围(同于客户)略配置税务记账科目(进项税)定义相关科目为仅能自动记账配置特别总账(需要统驭科目创建后)概述关于特别总账标识,系统分为三个部分:汇票、预付、保证金Definition:specialG/LtransactionFinancialAccounting(FI)Thespecialtransactionsinaccountsreceivableandaccountspayablethatareshownseparatelyinthegeneralledgerandsub-ledger.Theyinclude:BillsofexchangeDownpaymentsGuarantees特别总账标识的属性说明特别总账标识分为三个类型:(1)预付和预付请求。(2)汇票。(3)其他类型。对于sap来说,预付包括自身对客户的预付,也包括供应商对自身的预付。预付账款A(预收账款)的属性设置如下:预付账款请求的属性设置:可以看到区别在于预付账款请求仅仅是一个注释性项目(Noteditems),另外其后续产生的特别总账标识是预付账款A。配置特别总账作为专题说明为客户预付配置特别总账标识配置预收账款查看特别总账标识A的属性为供应商预付配置特别总账标识配置备选统驭科目(需要统驭科目创建后)作为专题单独说明定义预付款的备选统驭科目为客户定义备选统驭科目为应收票据定义备选统驭科目为应付票据定义备选统驭科目其他配置财务报表版本(需要在科目创建后)外币评估-专题AA设置设置折旧表直接从0CN复制。重新进入“SpecifyDescriptionofChartofDepreciation”再进入“Copy/deleteDepreciationAreas”,设置“1”折旧范围记账到总账。因为没有启用多分类账,所以没有设置对应的不同分类账。为无税购买设置进项税标识分配折旧范围到公司代码定义科目确定(使用标准)此处仅仅是定义一个编码和名称。创建屏幕规则定义号码范围间隔标准操作界面,不多说。这里定义的是资产主数据的编码范围。定义资产类别使用系统标准的类别,这里可以看到需要用到前面设置的科目确定、屏幕规则以及号码间隔范围。需要注意的是,对于在建工程,需要设置为“LineItemSettlement”。定义折旧表的屏幕视图和帐户分配前面只是定义了每个资产类别,但是不属于任何一个折旧表,这里就可以设置到每个折旧表。定义资产主数据的屏幕变式可以看出资产主数据的屏幕变式是client层的,如果需要针对不同的公司定义,就需要通过变式编码进行区分了。选择不同的逻辑字段组进行定义。定义资产主数据折旧范围的屏幕变式将已折旧年度和期间设置为可选,系统默认是必输,不知道sap怎么想的。定义折旧码定义残值码定义一个10%的残值码。Sap中好像是翻译成截止码。每个企业的折旧会按照不同的残值率。维护期间控制这里主要是创建一个期间控制的编码和名称,具体的控制方式是根据日历分配来控制的。定义日历分配特别需...

1、当您付费下载文档后,您只拥有了使用权限,并不意味着购买了版权,文档只能用于自身使用,不得用于其他商业用途(如 [转卖]进行直接盈利或[编辑后售卖]进行间接盈利)。
2、本站所有内容均由合作方或网友上传,本站不对文档的完整性、权威性及其观点立场正确性做任何保证或承诺!文档内容仅供研究参考,付费前请自行鉴别。
3、如文档内容存在违规,或者侵犯商业秘密、侵犯著作权等,请点击“违规举报”。

碎片内容

SAP_SP-ECC6基本业务全套配置过程_FI配置-V11-trigger

确认删除?
VIP
微信客服
  • 扫码咨询
会员Q群
  • 会员专属群点击这里加入QQ群
客服邮箱
回到顶部