电脑桌面
添加小米粒文库到电脑桌面
安装后可以在桌面快捷访问

2025年处理流程图VIP免费

2025年处理流程图_第1页
1/3
2025年处理流程图_第2页
2/3
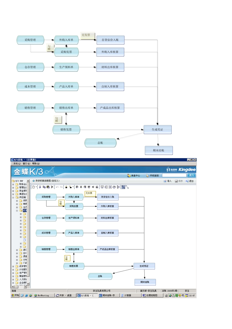
解决流程图展望期设置/维护创业之星产品设计MRP运算MRP计算结果查询审核使用创业之星销量预测BOM输入MRP方案维护产成品入库单生产领料单生产任务单采购申请单采购订单外购入库单原料仓库MRP方案设置生产投料单审核投放加工线生产成品仓库创业之星教师端产品配送K3销售订单输入销售出库创业中订单发放订单交付(正确销量)自制外购采购发票销售发票钩稽钩稽确认下达输入MRP预测量外购入库核算材料出库核算自制入库核算产成品出库核算生产领料单生成凭证总账期末结账仓存管理外购入库单产品入库单勾稽无发票采购管理成本管理采购发票销售出库单销售管理销售发票勾稽存货估价入账

1、当您付费下载文档后,您只拥有了使用权限,并不意味着购买了版权,文档只能用于自身使用,不得用于其他商业用途(如 [转卖]进行直接盈利或[编辑后售卖]进行间接盈利)。
2、本站所有内容均由合作方或网友上传,本站不对文档的完整性、权威性及其观点立场正确性做任何保证或承诺!文档内容仅供研究参考,付费前请自行鉴别。
3、如文档内容存在违规,或者侵犯商业秘密、侵犯著作权等,请点击“违规举报”。

碎片内容

2025年处理流程图

您可能关注的文档

确认删除?
VIP
微信客服
  • 扫码咨询
会员Q群
  • 会员专属群点击这里加入QQ群
客服邮箱
回到顶部