电脑桌面
添加小米粒文库到电脑桌面
安装后可以在桌面快捷访问

网站运营部门员工考核及奖励

网站运营部门员工考核及奖励_第1页
1/5
网站运营部门员工考核及奖励_第2页
2/5
网站运营部门员工考核及奖励_第3页
3/5
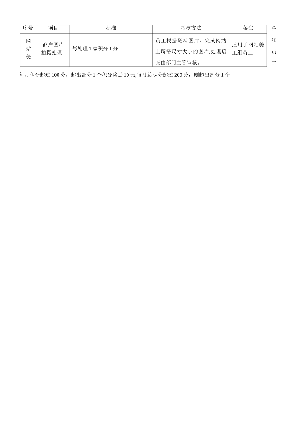
网站运营部职能、考核及奖励1。网站运营部组织结构、部门职能及岗位职责1.1 网站运营部组织结构 1.2 网站运营部职能◆部门性质:网站运营部负责网站页面的整体优化、板块优化、文字优化,分析并确定产品目录、预测和 计划产品销量、确定采购量、制定销售价格、控制产品毛利润。◆管理权限:根据部门经理的授权及部门年度绩效目标,行使对网站营运和维护管理的权限,承担执行公 司规章制度、规程及工作指令的义务;◆职能概述:根据销售情况确定网站各网页的陈列展示,策划设计各种促销活动(根据产品、会员、节假 日等),利用 EDM 系统、电话客服、网站展示位、网络推广资源等各种方式提高促销效果。◆岗位职能: 网站美工组:负责产品的图片拍摄和处理、网站页面设计、促销和产品展示页面、flash 的设计等。 网站编辑组:负责产品文案撰写、促销文案撰写、网站各频道的内容编写、专题策划和编辑等等。 网站策划组:负责全站的网站改版、功能设计、活动策划等等。 产品分析组:分为三个职能小组:产品分析筛选、产品定价和销售分析. (1)产品分析筛选:分析各个种类的产品,确定网站主推产品名单,预测产品销售额,跟 采购部协商确定采购量,并根据销售情况不断调整. (2)产品定价:根据传统渠道价格、竞争对手价格、采购成本等各种因素确定网站产品定 价,保持产品竞争力和毛利润。 (3)销售分析:分析网站各种产品的销售情况,将产品分为若干等级:畅销品(现金牛)、 滞销品(瘦狗)、潜力产品(明星)和不确定产品(问号);寻找并确定畅销品的品种, 尽快用促销等方式消化滞销品的库存,通过内外部资源提升潜力产品的销量,分析研 究不确定产品的原因。 产品销售组:主要负责产品的销售、产品在网站的陈列展示,还要负责与促销组确定产品促销方案,调 配促销产品和促销资源,也要负责与市场部联络,确定在推广过程中的策略,搜索引擎关 键词和描述,以及 EMD 营销策略。 产品促销组:负责策划并执行促销策略,与市场部协调推广资源(搜索引擎、EDM、门户和垂直网站等) 推动促销宣传,与销售组协调促销方案和促销产品,与策划编辑组配合完成促销文案、促 销图片、EDM 投放和 flash 展示等. 2、部门员工考核及奖励为了增强部门人员的服务意识,提升服务质量,提升公司的整体运行,特制订本考核及奖励。 2。1 考核积分制度 部门经理策划编辑部主管产品营销部主管网站美工组网站编辑组网站策划组产品分析组产品销售组产品...

1、当您付费下载文档后,您只拥有了使用权限,并不意味着购买了版权,文档只能用于自身使用,不得用于其他商业用途(如 [转卖]进行直接盈利或[编辑后售卖]进行间接盈利)。
2、本站所有内容均由合作方或网友上传,本站不对文档的完整性、权威性及其观点立场正确性做任何保证或承诺!文档内容仅供研究参考,付费前请自行鉴别。
3、如文档内容存在违规,或者侵犯商业秘密、侵犯著作权等,请点击“违规举报”。

碎片内容

网站运营部门员工考核及奖励

范哲铺+ 关注
实名认证
内容提供者

想你所想,急你所急,你需要的都在店铺里可以找到。

确认删除?
VIP
微信客服
  • 扫码咨询
会员Q群
  • 会员专属群点击这里加入QQ群
客服邮箱
回到顶部