电脑桌面
添加小米粒文库到电脑桌面
安装后可以在桌面快捷访问

域控策略说明VIP免费

域控策略说明_第1页
1/9
域控策略说明_第2页
2/9
域控策略说明_第3页
3/9
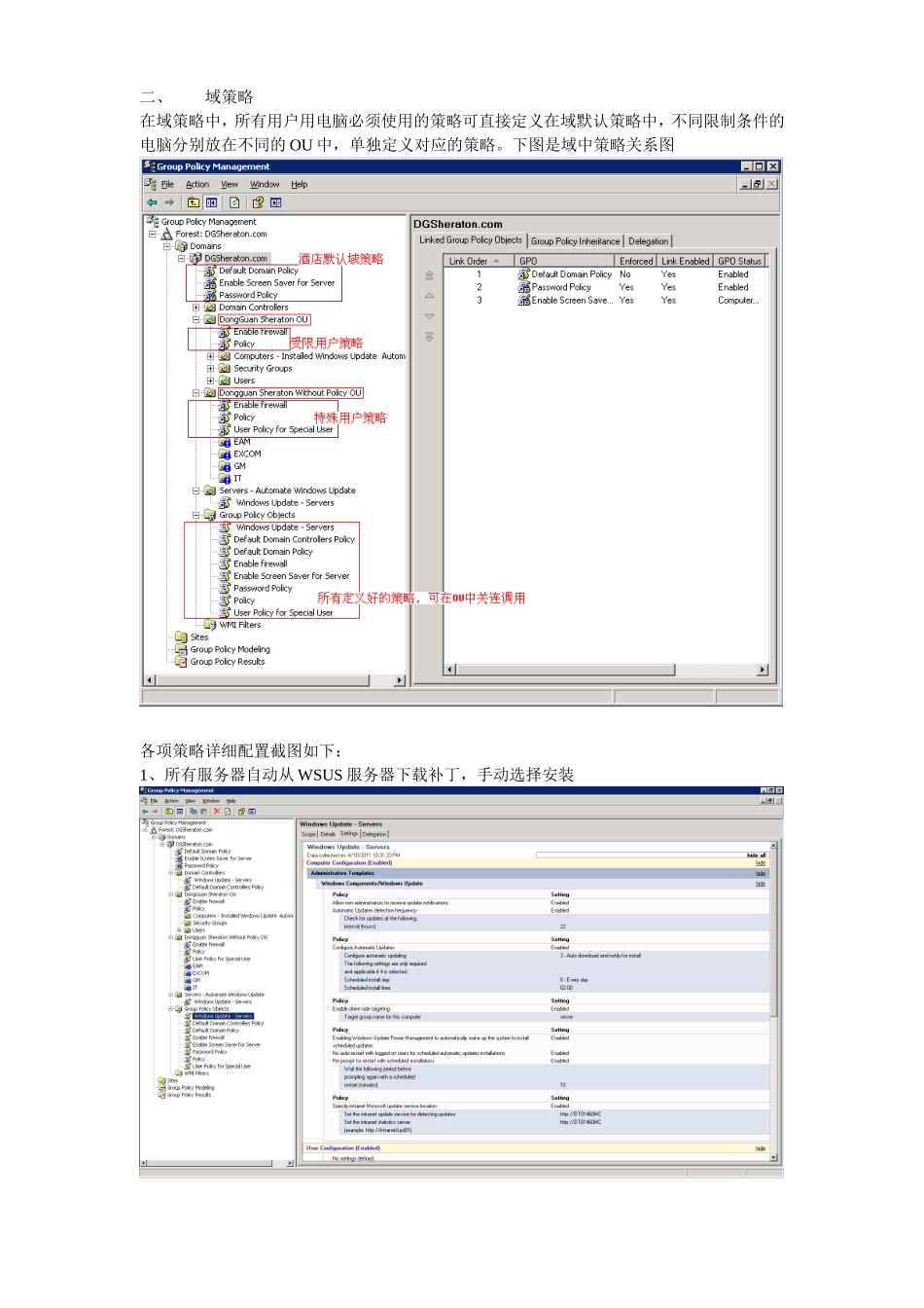
域控策略说明一、活动目录在域控中分别设置2个主要的OU(DongGuanSheratonOU和DongguanSheratonWithoutPolice),DongGuanSheratonOU的User中,按部门建立用户组,所有普通用户设置在对应的部门组中,特殊用户放在另一个OU当中,如下图注意:电脑和用户必须注意要放在对应的OU里面才会受策略的影响二、域策略在域策略中,所有用户用电脑必须使用的策略可直接定义在域默认策略中,不同限制条件的电脑分别放在不同的OU中,单独定义对应的策略。下图是域中策略关系图各项策略详细配置截图如下:1、所有服务器自动从WSUS服务器下载补丁,手动选择安装2、默认域控策略3、默认域策略4、开启防火墙5、开启服务器屏保6、密码策略7、设置策略,修改背景图片,将用户Administrator改名为sheratonit,guest改名为sheraton禁止所有驱动器自动播放,升级补丁自动下载并计划安装8、特殊用户策略

1、当您付费下载文档后,您只拥有了使用权限,并不意味着购买了版权,文档只能用于自身使用,不得用于其他商业用途(如 [转卖]进行直接盈利或[编辑后售卖]进行间接盈利)。
2、本站所有内容均由合作方或网友上传,本站不对文档的完整性、权威性及其观点立场正确性做任何保证或承诺!文档内容仅供研究参考,付费前请自行鉴别。
3、如文档内容存在违规,或者侵犯商业秘密、侵犯著作权等,请点击“违规举报”。

碎片内容

域控策略说明

确认删除?
VIP
微信客服
  • 扫码咨询
会员Q群
  • 会员专属群点击这里加入QQ群
客服邮箱
回到顶部