电脑桌面
添加小米粒文库到电脑桌面
安装后可以在桌面快捷访问

数据仓库与数据挖掘实验三数据挖掘

数据仓库与数据挖掘实验三数据挖掘_第1页
1/4
数据仓库与数据挖掘实验三数据挖掘_第2页
2/4
数据仓库与数据挖掘实验三数据挖掘_第3页
3/4
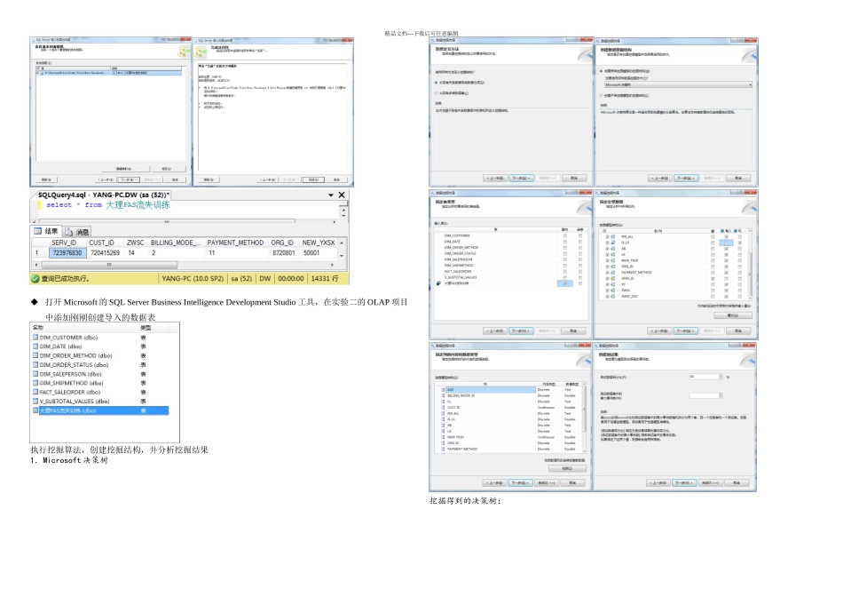
精品文档---下载后可任意编辑目的:1.理解数据挖掘的基本概念及其过程;2.理解数据挖掘与数据仓库、OLAP 之间的关系3.理解基本的数据挖掘技术与方法的工作原理与过程,掌握数据挖掘相关工具的使用。内容:将创建一个数据挖掘模型以训练销售数据,并使用“Microsoft 决策树”算法在客户群中找出会员卡选择模式。请将要挖掘的维度(事例维度)设置为客户,再将 Member_Card 成员的属性设置为数据挖掘算法识别模式时要使用的信息。然后选择人口统计特征列表,算法将从中确定模式:婚姻状况、年收入、在家子女数和教育程度。下一步需要训练模型,以便能够浏览树视图并从中读取模式。市场部将根据这些模式设计新的会员卡,使其适应申请各类会员卡的客户类型。二、所用仪器、材料(设备名称、型号、规格等)操作系统平台:Windows 7数据库平台:SQL Server 2024 SP2三、实验原理知识发现被认为是从数据中发现有用知识的整个过程。数据挖掘被认为是 KDD 过程中的一个特定步骤,它用专门算法从数据中抽取模式。KDD 过程定义为:KDD 是从数据集中识别出有效出、新颖的、潜在有用的,以及最终可理解的模式的高级处理过程。KDD 过程可以概括为 3 部分:数据准备(data preparation),数据挖掘及结果的解释和评估(interpretation & evaluation)。数据挖掘的对象主要是关系数据库和数据仓库,这是典型的结构化数据。随着技术的进展,数据挖掘对象逐步扩大到半结构化或非结构化数据,这主要是文本数据、图像与视频数据以及 Web 数据等。数据挖掘任务有 6 项:关联分析、时序模式、聚类、分类、偏差检测、预测。数据挖掘方法是由人工智能、机器学习的方法进展而来,结合传统的统计分析方法、模糊数学方法以及科学计算可视化技术,以数据库为讨论对象,形成了数据挖掘方法和技术。数据挖掘方法和技术可以分为 6 大类:1.归纳学习的信息论方法:ID3 等方法(决策树方法)、IBLE 方法(决策规则树方法)2.归纳学习的集合论方法:粗糙集(rough set)方法、关联规则挖掘、覆盖正例排斥反例方法、概念树方法。3.仿生物技术的神经网络方法:前馈式网络、反馈式网络、自组织网络4.仿生物技术的遗传算法:繁殖(选择)、交叉(重组)、变异(突变)5.数据数据的公式发现:物理定律发现系统 BACON、经验公式发现系统 FDD6.可视化技术:提取几何图元、绘制、显示和演放四、实验方法、步骤要求:利用实验室和指导老师提供的实验软件...

1、当您付费下载文档后,您只拥有了使用权限,并不意味着购买了版权,文档只能用于自身使用,不得用于其他商业用途(如 [转卖]进行直接盈利或[编辑后售卖]进行间接盈利)。
2、本站所有内容均由合作方或网友上传,本站不对文档的完整性、权威性及其观点立场正确性做任何保证或承诺!文档内容仅供研究参考,付费前请自行鉴别。
3、如文档内容存在违规,或者侵犯商业秘密、侵犯著作权等,请点击“违规举报”。

碎片内容

数据仓库与数据挖掘实验三数据挖掘

人从众+ 关注
实名认证
内容提供者

欢迎光临小店,本店以公文和教育为主,希望符合您的需求。

确认删除?
VIP
微信客服
  • 扫码咨询
会员Q群
  • 会员专属群点击这里加入QQ群
客服邮箱
回到顶部