电脑桌面
添加小米粒文库到电脑桌面
安装后可以在桌面快捷访问

LTE基础知识VIP免费

LTE基础知识_第1页
1/13
LTE基础知识_第2页
2/13
LTE基础知识_第3页
3/13
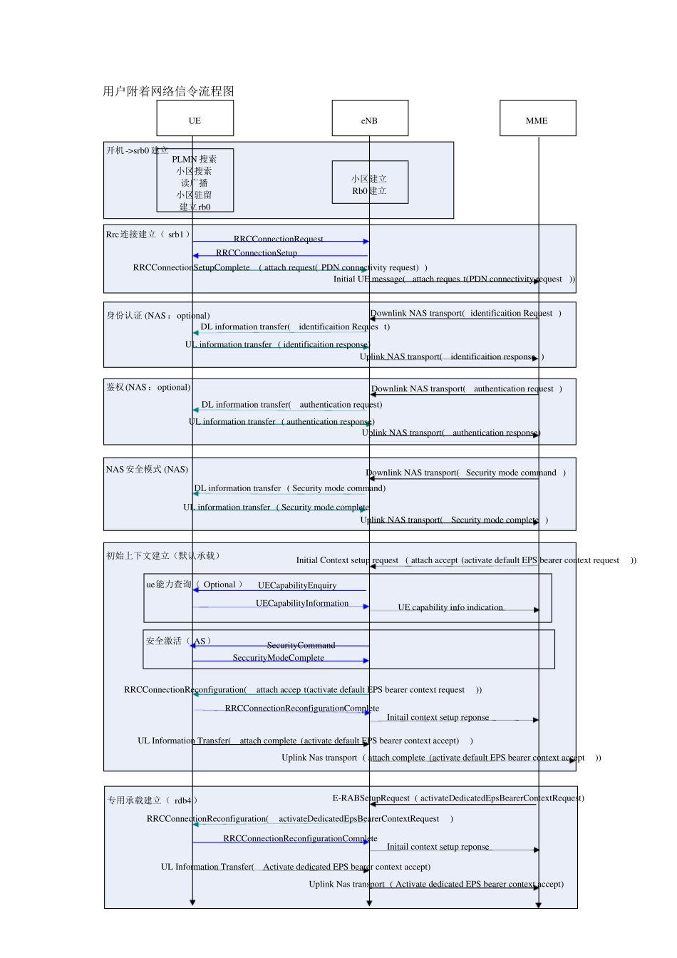
用户附着网络信令流程图 初始上下文建立(默认承载)安全激活( AS)ue能力查询( Optional )NAS安全模式 (NAS)鉴权(NAS:optional)Rrc连接建立( srb1)UERRCConnectionRequestRRCConnectionSetupComplete ( attach request( PDN connectivity request) )SeccurityModeCompleteRRCConnectionSetupSecurityCommandRRCConnectionReconfiguration( attach accep t(activate default EPS bearer context request))Initial UE message( attach reques t(PDN connectivity request ))Initial Context setup request ( attach accept (activate default EPS bearer context request))RRCConnectionReconfigurationCompleteInitail context setup reponseUL Information Transfer( attach complete (activate default EPS bearer context accept))Uplink Nas transport ( attach complete (activate default EPS bearer context accept))eNBMMEDownlink NAS transport( authentication request )DL information transfer( authentication request)UL information transfer ( authentication response)Uplink NAS transport( authentication response)UE capability info indicationUECapabilityEnquiryUECapabilityInformationDownlink NAS transport( Security mode command )DL information transfer ( Security mode command)UL information transfer ( Security mode completeUplink NAS transport( Security mode complete )开机->srb0 建立PLMN 搜索小区搜索读广播小区驻留建立rb0身份认证 (NAS:optional)Downlink NAS transport( identificaition Request )DL information transfer( identificaition Reques t)UL information transfer ( identificaition response)Uplink NAS transport( identificaition response )小区建立Rb0建立专用承载建立( rdb4)RRCConnectionReconfiguration( activateDedicatedEpsBearerContextRequest)E-RABSetupRequest ( activateDedicatedEpsBearerContextRequest)RRCConnectionReconfigurationCompleteInitail context setup reponseUL Information Transfer( Activate dedicated EPS bearer context accept)Uplink Nas transport ( Activate dedi...

1、当您付费下载文档后,您只拥有了使用权限,并不意味着购买了版权,文档只能用于自身使用,不得用于其他商业用途(如 [转卖]进行直接盈利或[编辑后售卖]进行间接盈利)。
2、本站所有内容均由合作方或网友上传,本站不对文档的完整性、权威性及其观点立场正确性做任何保证或承诺!文档内容仅供研究参考,付费前请自行鉴别。
3、如文档内容存在违规,或者侵犯商业秘密、侵犯著作权等,请点击“违规举报”。

碎片内容

小辰3+ 关注
实名认证
内容提供者

出售各种资料和文档

确认删除?
VIP
微信客服
  • 扫码咨询
会员Q群
  • 会员专属群点击这里加入QQ群
客服邮箱
回到顶部