电脑桌面
添加小米粒文库到电脑桌面
安装后可以在桌面快捷访问

Cognos权限配置与管理总结

Cognos权限配置与管理总结_第1页
1/52
Cognos权限配置与管理总结_第2页
2/52
Cognos权限配置与管理总结_第3页
3/52
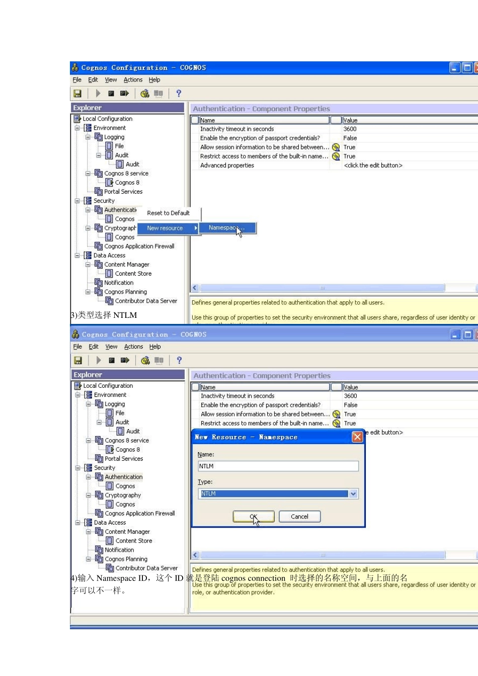
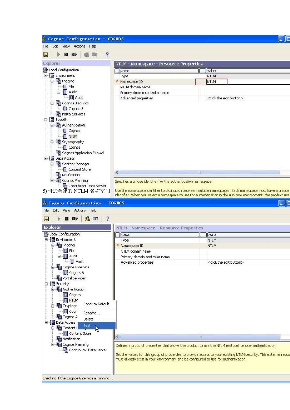
Cognos 身份认证方法总结 yuzhucu ***************************************************************************** 修订历史:2009-08-30 增加NTLM 配置 2009-09-19 增加SunOne 配置 2010-05-08 增加 Acrive Directory 方式 ***************************************************************************** 默认情况下,cognos8 安装配置完成以后是以匿名方式登录的,同时 cognos8 也支持多种身份认证,下面介绍几种常用的方法: 1. NTLM 身份认证方法: 步骤: 1)在 Cognos Configuration 界面中将 Allow anonymous access 选项改为 false,如下图 2)新建一个 NTLM 类型的 Namespace ,名字为’NTLM’ (可以任取): 3)类型选择NTLM 4)输入Namespace ID,这个ID 就是登陆cognos connection 时选择的名称空间,与上面的名字可以不一样。 5)测试新建的NTLM 名称空间 6)保存更改后重启cognos service 7)Web 服务器注意事项: 如果采用IIS 作为w eb 服务器,需要修改虚拟目录cgi-bin 的访问属性,将匿名存取取消,改为整合的Window s 验证。 如果采用apache 作为web 服务器,修改配置文件来定义cognos 虚拟目录和监听端口: 配置文件默认安装路径为: C:\Program Files\Apache Software Foundation\Apache2.2\conf\httpd.conf 修改 Listen 端口: 建议不要使用系统保留的端口范围。这里我们将选择 20000 将 Listen 80 改为 Listen 20000 修改 ServerName: 将 ServerName 192.168.174.8:80 改为 ServerName 192.168.174.8:20000 如果事先没有配置虚拟目录,需要在 httpd.conf 末尾加上以下代码: ScriptAlias /cognos8/cgi-bin "c:/Program Files/cognos/c8/cgi-bin" Options None AllowOverride None Order Allow,Deny Allow from All Alias /cognos8 "c:/Program Files/cognos/c8/webcontent" Options None AllowOverride None Order Allow,Deny Allow from All 如果xp 或者win2003 上安装了IIS 则,IIS 默认会占用80 端口,导致apatch web 服务使用80 端口产生冲突。一般可以用以下办法解决:一是停止并禁用IIS 服务;二是按法改 apatch使用 20000 端口: 8)重启 ...

1、当您付费下载文档后,您只拥有了使用权限,并不意味着购买了版权,文档只能用于自身使用,不得用于其他商业用途(如 [转卖]进行直接盈利或[编辑后售卖]进行间接盈利)。
2、本站所有内容均由合作方或网友上传,本站不对文档的完整性、权威性及其观点立场正确性做任何保证或承诺!文档内容仅供研究参考,付费前请自行鉴别。
3、如文档内容存在违规,或者侵犯商业秘密、侵犯著作权等,请点击“违规举报”。

碎片内容

Cognos权限配置与管理总结

确认删除?
VIP
微信客服
  • 扫码咨询
会员Q群
  • 会员专属群点击这里加入QQ群
客服邮箱
回到顶部