电脑桌面
添加小米粒文库到电脑桌面
安装后可以在桌面快捷访问

最新:国家开发银行助学贷款还款须知

最新:国家开发银行助学贷款还款须知_第1页
1/16
最新:国家开发银行助学贷款还款须知_第2页
2/16
最新:国家开发银行助学贷款还款须知_第3页
3/16
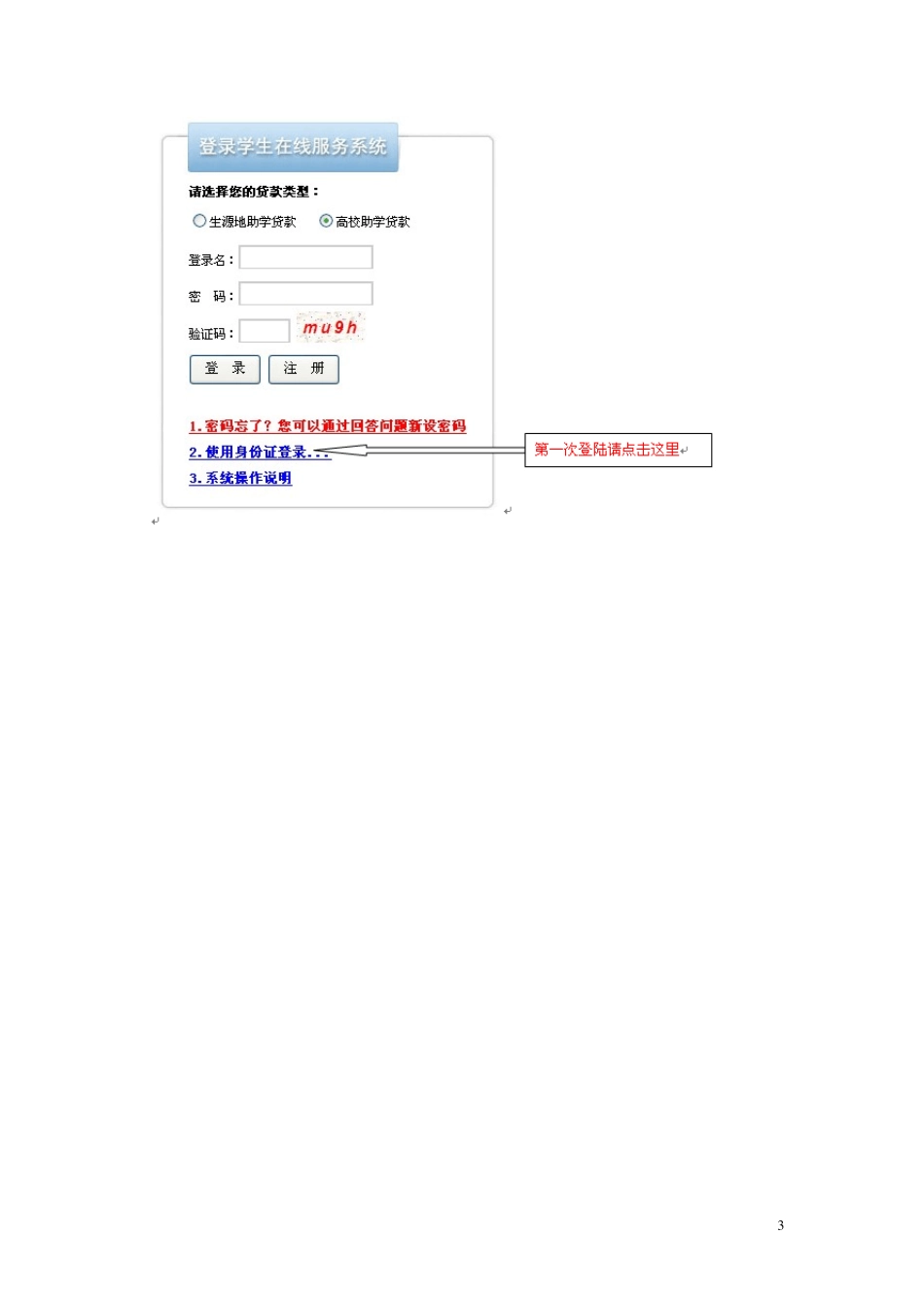
1 国家开发银行助学贷款还款须知 从2010年底正式启用开发银行基层金融业务系统,高校助学贷款的提前还款的申请流程修正如下: 一、每月可进行提前还款操作,除开11、12月份(系统自动占用11、12月进行结息贴息的计算和贷款发放)。 二、每月 21日至次月 9日(含),学生可进行提前还款申请,超过日期无法申请: 基本流程: 1、登陆学生服务系统修改个人信息 2、还款帐户变更(请使用支付宝帐户还款) 3、利息计算 4、提前还款申请 5、将还款资金转入支付宝(每月二十日前完成) 6、扣款后查询结果 2 3 4 5 6 7 8 9 1 0 1 1 1 2 1 3 1 4 1 5 1 6

1、当您付费下载文档后,您只拥有了使用权限,并不意味着购买了版权,文档只能用于自身使用,不得用于其他商业用途(如 [转卖]进行直接盈利或[编辑后售卖]进行间接盈利)。
2、本站所有内容均由合作方或网友上传,本站不对文档的完整性、权威性及其观点立场正确性做任何保证或承诺!文档内容仅供研究参考,付费前请自行鉴别。
3、如文档内容存在违规,或者侵犯商业秘密、侵犯著作权等,请点击“违规举报”。

碎片内容

最新:国家开发银行助学贷款还款须知

您可能关注的文档

确认删除?
VIP
微信客服
  • 扫码咨询
会员Q群
  • 会员专属群点击这里加入QQ群
客服邮箱
回到顶部