电脑桌面
添加小米粒文库到电脑桌面
安装后可以在桌面快捷访问

酒店固定资产盘点方案

酒店固定资产盘点方案_第1页
1/7
酒店固定资产盘点方案_第2页
2/7
酒店固定资产盘点方案_第3页
3/7
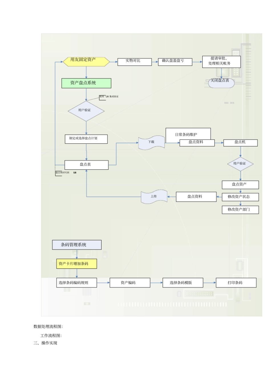
二、固定资产盘点管理程序具体需求界定1)固定资产条形码日常管理:资产增加时登记条码号。2)固定资产条码修改:如果固定资产原条码丢失或者不能识别时可更换条码,条码扫描器扫描新条码后更新固定资产卡片条码编号,可批量修改。3)盘点计划管理:制定年度盘点计划、月度盘点计划。4)根据用友软件固定资产管理系统生成盘点表:盘点表可以根据盘点计划生成,也可以根据需要设定的盘点条件,生成盘点表,盘点表包括:资产编码、资产名称、所属部门、副资产、规格型号、条码号、数量。5)盘点结果记录:盘点结果首先记录在扫描器的文件中,在扫描器与用友固定资产管理系统连接后,条码管理系统将盘点结果回写到固定资产系统的盘点表中。盘点结果有:资产编码、资产名称、所属部门、副资产、规格型号、条码号、数量、盘点条码号、盘点数量、使用状况;6)盘点对比:系统自动根据盘点结果对比固定资产表,提示盘点中的错误,比如分类错误,条码错误、部门错误等提示;7)盘点表审批:计财部门做审批之后,盘点表关闭;8)盘盈盘亏处理:盘点表上传到T6 的盘点表中通过确认处理自动生成T6 的盘盈和盘亏。 9 )条码打印。盘点业务流程:资产盘点系统制定或选择盘点计划盘点表日常条码维护盘点机盘点资料盘点资料盘点资产提请审批、处理相关帐务实物对比用友固定资产用户验证使用 U8 集成验证下载上传盘点单回写到U8用户验证修改资产状态修改资产部门确认盘盈盘亏关闭盘点表条码管理系统资产卡片增加条码选择条码编码规则资产编码选择条码模版打印条码数据处理流程图:工作流程图:三、操作实现T6 部分1.设置资产卡片的自定义项目:条码和数量用友“固定资产”模块本身是没有资产数量的概念和条码管理字段,需要在T6 设置。选择固定资产管理- 》卡片选择“卡片样式”新增“条码”项目:新增“数量”项目:增加完“条码”和“数量”项目后,调整资产卡片的样式:条码根据设置规则自动生成的,资产卡片的数量添加后,可以在登录一些物资时填写数量。2.T6 盘点表和“资产盘点”系统的盘点计划差异T6 的盘点表生成的条件:“资产盘点”盘点计划和T6 的盘点表主要区别在盘点范围的选取条件,“资产盘点”条件更多和可以多次追加选择的资产,重复的自动过滤。T6 并没有提供此功能。3.与 T6 身份验证无缝结合,用户可以实现单点登录“资产盘点”的用户登录使用的是T6 UAP开发平台提供的接口,用户和密码的验证是使用的用友 T6 系统本身的验证...

1、当您付费下载文档后,您只拥有了使用权限,并不意味着购买了版权,文档只能用于自身使用,不得用于其他商业用途(如 [转卖]进行直接盈利或[编辑后售卖]进行间接盈利)。
2、本站所有内容均由合作方或网友上传,本站不对文档的完整性、权威性及其观点立场正确性做任何保证或承诺!文档内容仅供研究参考,付费前请自行鉴别。
3、如文档内容存在违规,或者侵犯商业秘密、侵犯著作权等,请点击“违规举报”。

碎片内容

酒店固定资产盘点方案

您可能关注的文档

确认删除?
VIP
微信客服
  • 扫码咨询
会员Q群
  • 会员专属群点击这里加入QQ群
客服邮箱
回到顶部