电脑桌面
添加小米粒文库到电脑桌面
安装后可以在桌面快捷访问

Android的Camera架构介绍

Android的Camera架构介绍_第1页
1/14
Android的Camera架构介绍_第2页
2/14
Android的Camera架构介绍_第3页
3/14
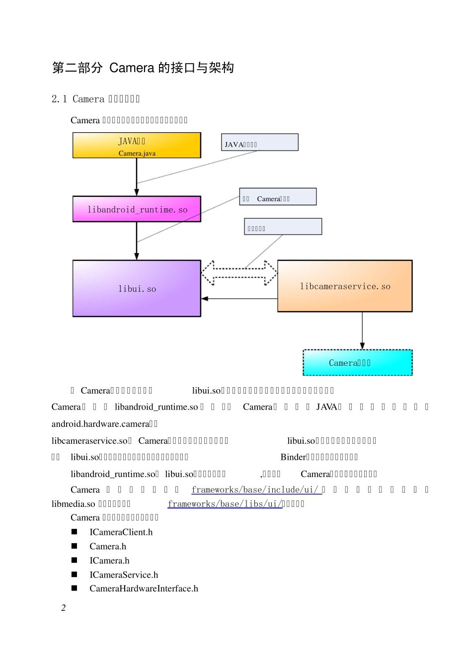
1 Android 的 Camera 架构介绍 第一部分 Camera 概述 Android 的 Camera 包含取景器( view finder) 和拍摄照片的功能。目前Android 发布版的Camera 程序虽然功能比较简单,但是其程序的架构分成客户端和服务器两个部分,它们建立在 Android 的进程间通讯Binder 的结构上。 以开源的Android 为例,Camera 的代码主要在以下的目录中: Camera 的 JAVA 程序的路径: packages/apps/Camera/src/com/android/camera/ 在其中Camera.java 是主要实现的文件 Camera 的 JAVA 本地调用部分(JNI): frameworks/base/core/jni/android_hardware_Camera.cpp 这部分内容编译成为目标是libandroid_runtime.so。 主要的头文件在以下的目录中: frameworks/base/include/ui/ Camera 底层库在以下的目录中: frameworks/base/libs/ui/ 这部分的内容被编译成库libui.so。 Camera 服务部分: frameworks/base/camera/libcameraservice/ 这部分内容被编译成库libcameraservice.so。 为了实现一个具体功能的Camera, 在最底层还需要一个硬件相关的Camer 库 (例如通过调用video for linux 驱动程序和Jpeg 编码程序实现)。这个库将被Camera 的服务库libcameraservice.so调用。 2 第二部分 Camera 的接口与架构 2.1 Camera 的整体框架图 Camera 的各个库之间的结构可以用下图的表示: libui.solibcameraservice.soCamera硬件库libandroid_runtime.soJAVA程序Camera.java进程间通讯JAVA调用关系调用Camera客户端 在 Camera系统的各个库中,libui.so位于核心的位置,它对上层的提供的接口主要是Camera类 , 类 libandroid_runtime.so 通 过 调用Camera类 提 供 对 JAVA的 接 口 , 并 且 实 现 了android.hardw are.camera类。 libcameraservice.so是 Camera的服务器程序,它通过继承libui.so的类实现服务器的功能,并且与libui.so中的另外一部分内容则通过进程间通讯(即Binder机制)的方式进行通讯。 libandroid_runtime.so和 libui.so两个库是公用的,其中除了Camera还有其他方面的功能。 Camera 部 分 的 头 文 件 在frameworks/base/include/ui/ 目 录 中 , 这 个 目 录 是 和libmedia.so 库源文件的目录frameworks/base/libs/ui/相对应的。 Camera 主要的头文件有以下几个:  ICameraClient.h  Camera.h  ICamera.h  ICameraServ...

1、当您付费下载文档后,您只拥有了使用权限,并不意味着购买了版权,文档只能用于自身使用,不得用于其他商业用途(如 [转卖]进行直接盈利或[编辑后售卖]进行间接盈利)。
2、本站所有内容均由合作方或网友上传,本站不对文档的完整性、权威性及其观点立场正确性做任何保证或承诺!文档内容仅供研究参考,付费前请自行鉴别。
3、如文档内容存在违规,或者侵犯商业秘密、侵犯著作权等,请点击“违规举报”。

碎片内容

Android的Camera架构介绍

确认删除?
VIP
微信客服
  • 扫码咨询
会员Q群
  • 会员专属群点击这里加入QQ群
客服邮箱
回到顶部