电脑桌面
添加小米粒文库到电脑桌面
安装后可以在桌面快捷访问

域组策禁用U盘的使用方法VIP免费

域组策禁用U盘的使用方法_第1页
1/7
域组策禁用U盘的使用方法_第2页
2/7
域组策禁用U盘的使用方法_第3页
3/7
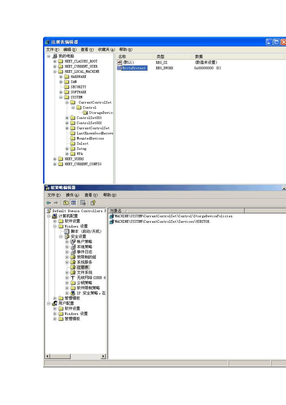
域组策禁用U 盘的使用方法 1、 首先你要具备一台装有Windows Server2003 操作系统服务器,再次你要配置域服务器,如下图: 2、找到域控制器(Active Directory),我简称它为AD, 点击管理AD 中的用户和计算机,会出现下图: 3、右击Domain Controllers 后,点击属性会出现下图: 4、选择“组策略”,点击组策略对象链接,再双击它,会出现下图: 5、照图点击到“注册表”,右击“注册表”后点击“添加项”,照图上的路径添加那两项。注意添加图上那两项时的前提是你的域服务器注册表(“开始”→“运行”→输入命令“regedit” 就会打开注册表)将图上那两项修改了。我具体说明下它们的修改值。 第一项如图: 它项中的WriteProtect值默认为“0”,更改为“1”。 第二项如下图: 将其中的Start的值改为“4”,默认值为“3”表示启用。 6、添加完“注册表”的那两项后,关闭所有,在“开始”→“运行”→输入命令“gpupdate”后完成。 7、所有加入域中的计算机的U盘就被禁用了。另外还有种脚本法也可禁用 U盘,我没有采用那种方法,一是它的脚本语言复杂,二是我想用最简单的方法去实现禁止 U盘的使用。 上述方法本人在虚拟机中已经实现 U盘的禁用。 可以用组策略屏蔽U 盘(操作说明比较长需要点耐心看完) 实现方法: 1、在域控制器上打开 Active Directory用户和计算机,找到您要屏蔽U 盘的组织单位(Organizational Unit 简称 OU),右键-属性,点击组策略页面,新建一个组策略,命名并保存为“屏蔽U 盘”,建好后,双击“屏蔽U 盘”(必需先打开一次,否则系统不会拷贝那几个模板文件),在打开的标题为“组策略”的窗口的左边,按以下顺序定位“用户配置-管理模板-Windows 组件-Windows 资源管理器”,我们可以看到有“隐藏我的电脑中的这些指定的驱动器”和“防止从我的电脑访问驱动器”,双击打开其中一项策略,选择“启用”,下面的下拉框会变亮,单击下拉框,您会发现系统提供了 7 种限制访问驱动器号的组合,其中也包括了 “不限制驱动器”,显然,这些组合不能满足要求(因为 U 盘的盘符通常是排在最后的,而且现在的硬盘比较大,少则也有三四个分区)。 2、在域控制器上打开 Active Directory 用户和计算机,在刚才新建的“屏蔽U盘”策略上单击右键选择查看属性,找到"屏蔽U 盘"的组策略的唯一的名称,此名称为一长串数字和字母组成,记下此字符串。 3、打开系统盘,定位以命名的文件夹,...

1、当您付费下载文档后,您只拥有了使用权限,并不意味着购买了版权,文档只能用于自身使用,不得用于其他商业用途(如 [转卖]进行直接盈利或[编辑后售卖]进行间接盈利)。
2、本站所有内容均由合作方或网友上传,本站不对文档的完整性、权威性及其观点立场正确性做任何保证或承诺!文档内容仅供研究参考,付费前请自行鉴别。
3、如文档内容存在违规,或者侵犯商业秘密、侵犯著作权等,请点击“违规举报”。

碎片内容

域组策禁用U盘的使用方法

确认删除?
VIP
微信客服
  • 扫码咨询
会员Q群
  • 会员专属群点击这里加入QQ群
客服邮箱
回到顶部