电脑桌面
添加小米粒文库到电脑桌面
安装后可以在桌面快捷访问

DeltaV系统自控工程师手册

DeltaV系统自控工程师手册_第1页
1/8
DeltaV系统自控工程师手册_第2页
2/8
DeltaV系统自控工程师手册_第3页
3/8
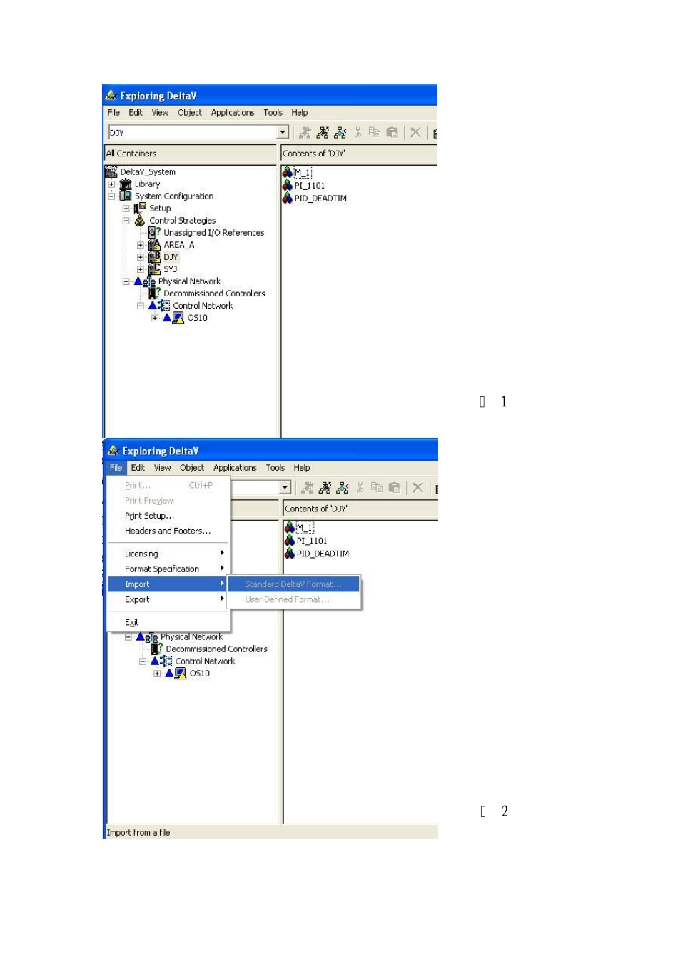
Deltav 系统备份 一、 备份到本机或相邻的计算机上 1. 打开DELTAV Explorer。 2. 鼠标右键点击Deltav system,从下拉菜单中选择Export 选项,选择备份路径对整个Deltav 系统进行备份。 3. 重复2 步骤再分别对Deltav system\Control Strategies 下的各个区以及Deltav system\Physical network\Control network 下的各个控制器的I/O 组态进行备份。 4. 在 NT Explorer 中将D: \Graphics\Pic 复制到备份区域(如果系统中流程图或其他画面未进行改变,此步骤可以省略)。 5. 在 NT Explorer 中将D: \Deltav\DVData\Charts 复制到备份区域(如果在日常操作中没有更新的历史趋势图,此步骤可以省略)。 二、备份到磁带 1. 在 NT 下通过 Start | Programs | Administrative Tools | Backup 运行备份程序,将会有相应的备份窗口显示。备份程序开始进行初始化过程。 2. 将磁带放入磁带驱动器 。 (在放入磁带前,先用清洗带对驱动器进行清洗至少2 次 ) 3. 在驱动窗口选择需要备份的部分,点击其前部的方框,方框内将会有一X 号显示出来,然后点击工具栏里的Backup 按扭,准备开始备份。 4. 在随后显示的备份信息对话框中,根据需要选择Replace 或Append 选项进行覆盖备份或扩展备份。 (选择Verify After Backup 选项虽会使备份过程花费较长时间,但还是建议选择此项用于在备份后对备份内容进行核对) 5. 在备份信息窗口中选择完所有的选项后,点击OK 按扭确认开始进行备份。 6. 备份状态窗口显示出来,备份和核对可能会用几分钟的时间,如果备份信息窗口中选择了Verify After Backup 选项,则在备份完成后会有相应的信息对话框显示出来。点击OK 完成备份过程。 7. 退出备份窗口。 8. 在工具栏中点击Operations 按扭,并从下拉菜单中选择Eject Tape 选项退出磁带,放到一个安全,干燥的地方。 Deltav 系统备份恢复方法 首先打开DELTAV EXPLORER(如图1),选择文件菜单下的IMPORT 命令/standard deltav format…(如图2)。从硬盘或磁带中选择要恢复的文件,打开,按系统提示逐步进行,加载完备份文件后,对已恢复的部分进行一次DOWNLOAD 即可! 图 1 图 2 采气一厂第一净化厂自控系统运行风险识别统计表 系统:□ TPS系统 □ DeltaV系统 □ RTU系统 序号 项 目 名 称 可能存在风险描述 风险削减措施 备注 1 现场拆装仪表 现场仪表线短接...

1、当您付费下载文档后,您只拥有了使用权限,并不意味着购买了版权,文档只能用于自身使用,不得用于其他商业用途(如 [转卖]进行直接盈利或[编辑后售卖]进行间接盈利)。
2、本站所有内容均由合作方或网友上传,本站不对文档的完整性、权威性及其观点立场正确性做任何保证或承诺!文档内容仅供研究参考,付费前请自行鉴别。
3、如文档内容存在违规,或者侵犯商业秘密、侵犯著作权等,请点击“违规举报”。

碎片内容

DeltaV系统自控工程师手册

确认删除?
VIP
微信客服
  • 扫码咨询
会员Q群
  • 会员专属群点击这里加入QQ群
客服邮箱
回到顶部