LTE 室分覆盖及速率优化指导书 一、 概述 目前成都LTE 网络正处于大规模的建设阶段,由于LTE 室分站点的单站验证只针对信源部分,未...
河北电信4G 网络质量提升专项行动 秦皇岛电信LTE 室分泄露优化 专项案例总结 1 . 概述 1.1. 背景 秦皇岛电信LTE 项目始于2014 ...
成 绩 重庆邮电大学通信与信息工程学院 移动通信综合实训报告 专 业 班 级 学 号 姓 名 实验时间: 重庆邮电大学通信与信息工...
1 .1 簇 优 化 簇 的 大 小 一 般 是 20-30 个 站 点 。 根 据 基 站 开 通 情 况 , 对 于 密 集 城 区 ...
LTE 天线产品简介 、 京信通信是一家集研发、生产、销售及服务于一体的移动通信外围设备专业厂商,致力于为客户提供无线覆盖和传输的整...
-1 - LTE 基站重要无线参数设置 建议书(初稿) 中国电信股份有限公司运维部 二零一四年十月 -2 - 编写说明:《LTE 基站重要无线...
LTE 基站入门 基站设备与配置 目录 1 LTE 基站概述 ..............................................................................
题 干答 案选 项 1选 项 2选 项 3下 面 哪 条 命 令 是 查 看 RRU所 有 锁 相 环 状 态 以 及 频 点 信息 :2...
LTE 基站传输带宽配置分析 随着4G 网络的快速发展,新建基站、双层网小区以及开通CA 功能的小区大量入网,更多的小区,更快的速率意味...
3GPP LTE 标准化进展将引发技术革命 为了应对宽带接入技术的挑战,同时为了满足新型业务需求,国际标准化组织 3GPP在 2004年底启动了...
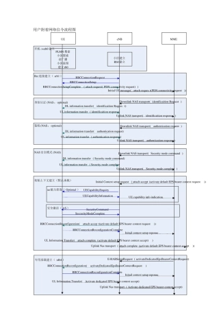
用户附着网络信令流程图 初始上下文建立(默认承载)安全激活( AS)ue能力查询( Optional )NAS安全模式 (NAS)鉴权(NAS:optional)R...
LTE 基本信令流程-开机附着流程 2014-01-13 15:23:21| 分类: LTE | 标签: |举报 |字号大中小 订阅 1、正常流程: UE 刚开机...
英文缩写英文全称1xRTTCDMA2000 1x Radio Transmission TechnologyACALTErnating CurrentACAccess Class (of the USIM)ACIAdjacen...
1 LTE 各设备简介 一 中兴LTE 设备 1,中兴LTE 设备介绍:下图为LTE 设备类型 ,2,中兴LTE 宏站 主设备建设相关尺寸: RRU R8...
1 EPS 实体与功能划分 EPS 网络结构包括: E-UTRAN、CN(EPC)、UE。 1.1 接入网(E-UTRAN) eNodeB 通过 X2 接口连接,构成 E...
厂 商2.5版 本 参 数 通 用 英 文 名2.5版 本 参 数 通 用 中 文 名参 数 级 别( A/B/C)OMC参 数 阀 值爱 立 ...
TDD-LTE PARAMETER REPORT 2011.09.04 1 / 11 (1) TDD-LTE Parameters Rl15 I TDD-LTE 的功能和特征概述 整个TDD-LTE 网络...
LTE协议中文
协议地址1TS 21.9052TS 23.4013TS 24.3014TS 33.8215TS 36.101 6TS 36.104 7TS 36.106 8TS 36.113 9TS 36.124 10TS 36.143...
LTE 华为U2000 操作指导书2016 目录 一. TD-LTE 组网简介 .......................................................................

