电脑桌面
添加小米粒文库到电脑桌面
安装后可以在桌面快捷访问

LatticeDiamond一步一步教你学VIP免费

LatticeDiamond一步一步教你学_第1页
1/13
LatticeDiamond一步一步教你学_第2页
2/13
LatticeDiamond一步一步教你学_第3页
3/13
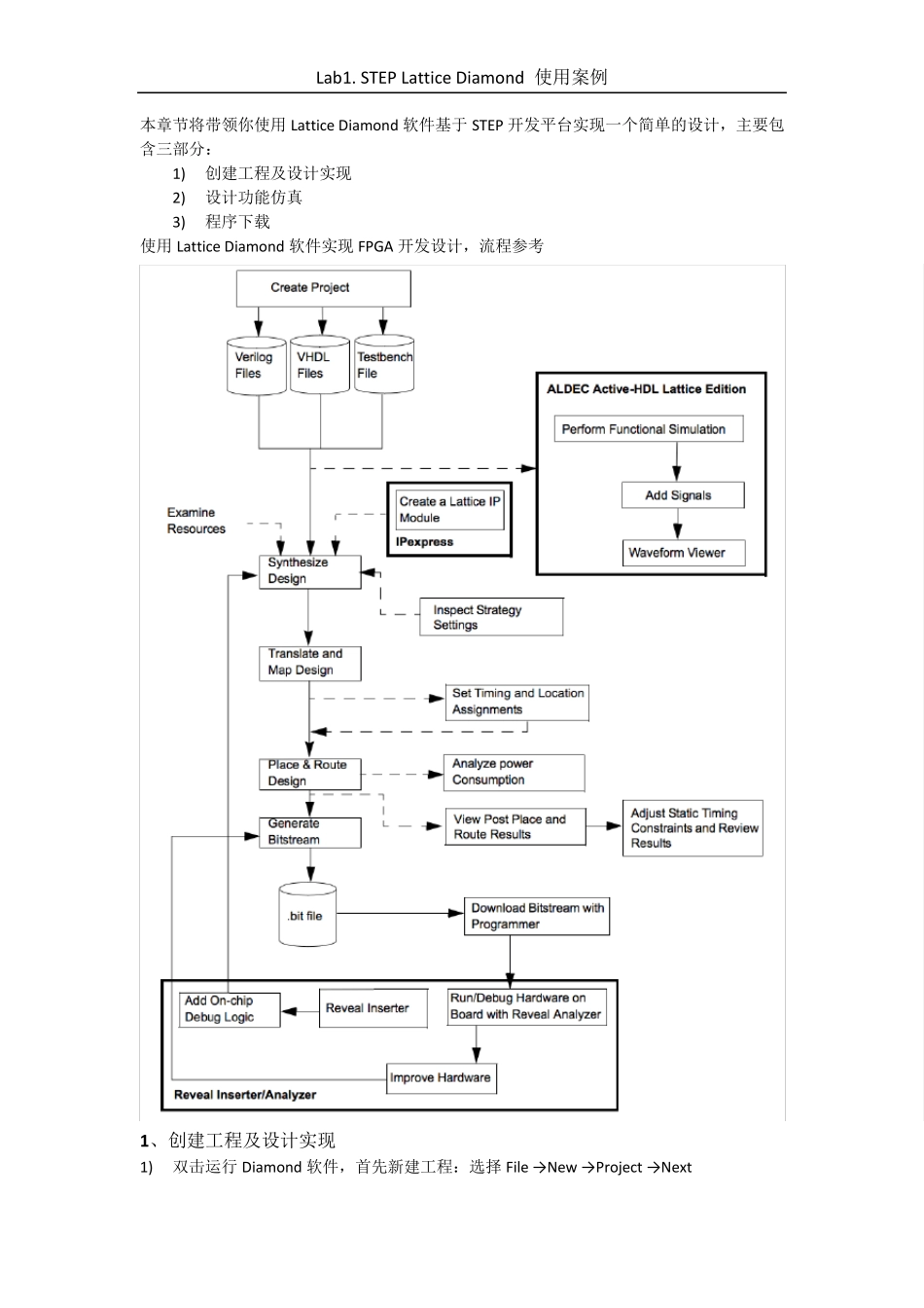
Lab1. STEP Lattice Diamond 使用案例 本章节将带领你使用Lattice Diamond 软件基于STEP 开发平台实现一个简单的设计,主要包含三部分: 1) 创建工程及设计实现 2) 设计功能仿真 3) 程序下载 使用Lattice Diamond 软件实现FPGA 开发设计,流程参考 1 、创建工程及设计实现 1) 双击运行 Diamond 软件,首先新建工程:选择 File → New → Project → Next Lab1. STEP Lattice Diamond 使用案例 2) 工程命名:我们将新工程命名为LED_shining,工程目录G:/LED_shining(注意在工程目录中不要有汉字),然后点击 Next 3) 添加相关设计文件或约束文件(如果已经有设计文件和约束文件,我们可以选择添加进工程):这里我们新建工程,没有相关文件,不需添加,直接 Next Lab1. STEP Lattice Diamond 使用案例 4) 器件选择:按照 Step FPGA 开发板器件 LCMXO2-4000HC-4MG132C 配置,Next Lab1. STEP Lattice Diamond 使用案例 5) 选择综合工具:Synplify Pro(第三方)和 Lattice LSE(原厂)都可以,我们就使用Lattice LSE,直接 Next 6) 工程信息确认:上面选择的所有信息都在这里,确认没有问题,直接 Finish Lab1. STEP Lattice Diamond 使用案例 7) 工程已经建好,我们下面添加设计文件, 选择File → New → File 8) 选择Verilog Files(选择自己使用的硬件描述语言),Name 填写LED_shining,然后点击New,这样我们就创建了一个新的设计文件LED_shining.v,然后我们就可以在设计文件中进行编程了 9) 程序源码已经准备好,如下,将代码复制到设计文件LED_shining.v 中,并保存。 Lab1. STEP Lattice Diamond 使用案例 10) 程序编写完成,需要综合,在软件左侧Process 栏,选择Process,双击Synthesis Design,对设计进行综合,综合完成后Synthesis Design 显示绿色对勾(如果显示红色叉号,说明代码有问题,根据提示修改代码),如图 11) 通过综合工具,我们的代码就被综合成了电路,生成的具体电路,我们可以通过选择Tools → Netlist Analyzer 查看(仅限Lattice 的综合工具,第三方综合工具无法查看),如图 12) 综合生成电路后,分配管脚,选择Tools → Spreadsheet View,分配管脚,设置 IO_TYPE 为LVCMOS33,保存,界面如下 Lab1. STEP Lattice Diamond 使用案例 13) 在软件左侧Process 栏,选择Process,勾选所有选...

1、当您付费下载文档后,您只拥有了使用权限,并不意味着购买了版权,文档只能用于自身使用,不得用于其他商业用途(如 [转卖]进行直接盈利或[编辑后售卖]进行间接盈利)。
2、本站所有内容均由合作方或网友上传,本站不对文档的完整性、权威性及其观点立场正确性做任何保证或承诺!文档内容仅供研究参考,付费前请自行鉴别。
3、如文档内容存在违规,或者侵犯商业秘密、侵犯著作权等,请点击“违规举报”。

碎片内容

LatticeDiamond一步一步教你学

小辰4+ 关注
实名认证
内容提供者

出售各种资料和文档

确认删除?
VIP
微信客服
  • 扫码咨询
会员Q群
  • 会员专属群点击这里加入QQ群
客服邮箱
回到顶部