电脑桌面
添加小米粒文库到电脑桌面
安装后可以在桌面快捷访问

实验一数据库模式设计及建立实验报告

实验一数据库模式设计及建立实验报告_第1页
1/14
实验一数据库模式设计及建立实验报告_第2页
2/14
实验一数据库模式设计及建立实验报告_第3页
3/14
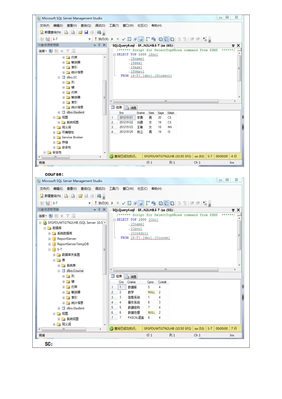
长春大学计算机学院科学与技术专业 数据库原理 实验报告实验名称:实验一 数据库模式设计及建立班 级:姓 名:学 号:实验地点:日 期:一、实验目的:1.了解 SQL SERVER 2025/2025 系统或 KingBase ES V7.0 的使用;2.基本掌握 SQL 的数据定义。二、实验内容、要求和环境:【实验要求】注:将完成的实验报告重命名为:班级+学号+姓名+(实验一),(如:041540538张三(实验一)),提交到SPOC学堂。1。实验课要携带教材、学习辅导、老师下发的实验报告文档等.2.课前要对实验内容和步骤部分进行预习。3.将本次实验所建的数据库做好备份,以备以后实验使用。【实验环境】1.SQL SERVER 2025/20255;1.KingBase ES V7。0 ,人大金仓。【实验内容和步骤】1. 熟悉 SQL SERVER 2025/2025 系统。(1)启动“SQL Server Managemet Studio”,新建数据库和关系(表)① 鼠标单击“开始/所有程序/Microsoft SQL server 2025/SQL Server Managemet Studio” 启 动 “ SQL Server Managemet Studio” , SQL Server Managemet Studio(SSMS)是一个集成环境,用于访问、配置、控制、管理和开发 SQL Server 的所有组件,SSMS 将大量图形工具与丰富的脚本编辑器相结合,使各种技术水平的开发人员和管理员都可以访问 SQL Server;② 在“SQL Server Managemet Studio”中左窗口“对象资源管理器”中,单击“SQLEXPRESS”的左侧“+”,弹出下拉菜单;③ 在上一步的下拉菜单中,鼠标右键单击“数据库”,在弹出的菜单中选择“新建数据库”,在弹出的对话框中,输入数据库名,同时可以进行存储位置的设置;④ 在数据库文件夹下,出现新建的数据库文件夹;⑤点击所建数据库文件名左侧的“+”,弹出下拉菜单;⑥在上一步弹出的下拉菜单中,鼠标右键单击“表”,弹出下拉菜单,单击“新建表”即可在此数据库文件夹中建立关系(表)了。 (2)在“对象资源管理器”的上方有一个“新建查询”图标,单击“新建查询”,可使用 SQL 语言进行对关系的操作① 单击“新建查询”后,在“对象资源管理器”窗口上部出现一个工具栏,右侧弹出一个窗口,在此窗口可以输入 SQL 语句;② 要执行 SQL,可按工具栏中的“!执行”按钮或选择菜单“查询/执行”命令。2.用“SQL Server Managemet Studio”建立教材 p79 图 3。2 所示的学生_课程数据库中的三个表 student、course 和 SC。3.针对学生_课程数据库中的三个表...

1、当您付费下载文档后,您只拥有了使用权限,并不意味着购买了版权,文档只能用于自身使用,不得用于其他商业用途(如 [转卖]进行直接盈利或[编辑后售卖]进行间接盈利)。
2、本站所有内容均由合作方或网友上传,本站不对文档的完整性、权威性及其观点立场正确性做任何保证或承诺!文档内容仅供研究参考,付费前请自行鉴别。
3、如文档内容存在违规,或者侵犯商业秘密、侵犯著作权等,请点击“违规举报”。

碎片内容

实验一数据库模式设计及建立实验报告

文旅传媒+ 关注
实名认证
内容提供者

传播文化,成就未来

确认删除?
VIP
微信客服
  • 扫码咨询
会员Q群
  • 会员专属群点击这里加入QQ群
客服邮箱
回到顶部