电脑桌面
添加小米粒文库到电脑桌面
安装后可以在桌面快捷访问

SAPWebService开发设定及呼叫VIP免费

SAPWebService开发设定及呼叫_第1页
1/23
SAPWebService开发设定及呼叫_第2页
2/23
SAPWebService开发设定及呼叫_第3页
3/23
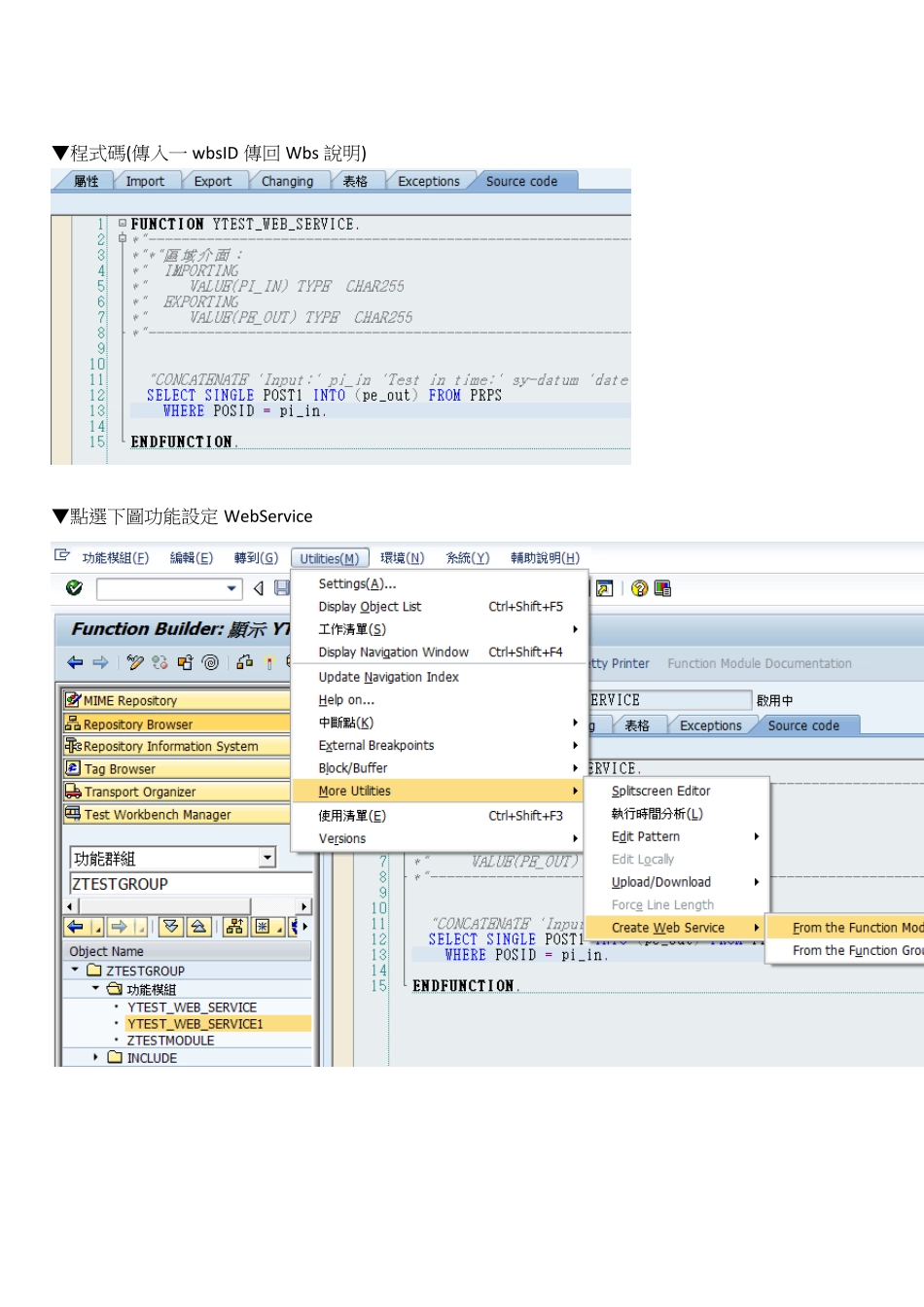
因為先前開發商業本票(VB6→.NET→WebService)介接 Sap 借款資料,加上最近有聽到 WebService 設定問題 所以測試了一下在 SAP 上 WebService 開發及設定功能,以下為測試畫面(不涉及太多細節,設定部份follow 顧問),大家可以參考看看 若各位同仁未來有需要在 Sap 上開發 w ebService,希望以下資料有所幫助,謝謝。 ▼首先開發一個 RFC 的 function moduler,主要將下圖的 Remote-Enabled module 勾選 ▼設定 function 使用到的參數(之後利用工具自動做 service 參數 mapping,包含 strcture 及 table 皆可自動轉換) ▼程式碼(傳入一 w bsID 傳回 Wbs 說明) ▼點選下圖功能設定 WebService ▼輸入 Service 定義名稱及說明(可與 function moduler 名稱不同) ▼Function moduler 名稱 ▼這裡的 profile 顧問是選 PRF_DT_IF_SEC_NO,也就是在此不做驗證(但會在後續的另一個功能設定) ▼純測試,先選本端物件(代表 Webservice 應該也可以 transport) ▼設定完畢後,會出現相應的設定 ▼屬性內比較重要的是 Endpoint(也就是呼叫的 fu nction) ▼工具自動幫我們處理參數轉換 ▼組態,基本上顧問也都維持預設(上面驗證的設定會影響 Security Profile 的設定) ▼自動生成 WSDL(但還不是最終我們需要的 WSDL,後面會提到) ▼預設 ▼輸入交易代碼:SOAMANAGER (系統會自動跳出瀏覽器做後續的設定) ▼依下圖選擇“Single Service Administration” ▼搜尋我們定義的 Service ▼按”apply Selection”定義 Service 及 Endpoint(這才是真正對外界的 interface,系統會 Bind 上 Soap 資訊) ▼輸入以下資訊 ▼設定驗證資訊(基本上勾選 User ID/Passw ord,則存取 WebService 時需要輸入特殊權限的一組 Sap 帳號密碼) ▼也可勾選”No Authentication”不驗證並預先輸入有權限的 Sap 帳號密碼(但不建議這樣做),這樣 client呼叫時就不需要身份驗證 ▼之後按存檔 ▼接著點選”Display selected Binding’s WSDL URL”顯示 Bind 後的 WSDL 的 URL ▼利用.NET 的 Web Service 工具將 WDSL 轉換為 Proxy Class,之後就可呼叫 Sap 的 WebService,以下為呼叫畫面 ▼.NET 搜尋畫面 ▼輸入 W BS 號碼 ▼按下搜尋 ▼回傳 WBS 說明 By klazid 2011/6/15 ******************************************************************...

1、当您付费下载文档后,您只拥有了使用权限,并不意味着购买了版权,文档只能用于自身使用,不得用于其他商业用途(如 [转卖]进行直接盈利或[编辑后售卖]进行间接盈利)。
2、本站所有内容均由合作方或网友上传,本站不对文档的完整性、权威性及其观点立场正确性做任何保证或承诺!文档内容仅供研究参考,付费前请自行鉴别。
3、如文档内容存在违规,或者侵犯商业秘密、侵犯著作权等,请点击“违规举报”。

碎片内容

SAPWebService开发设定及呼叫

确认删除?
VIP
微信客服
  • 扫码咨询
会员Q群
  • 会员专属群点击这里加入QQ群
客服邮箱
回到顶部