电脑桌面
添加小米粒文库到电脑桌面
安装后可以在桌面快捷访问

SPSS多元线性回归分析

SPSS多元线性回归分析_第1页
1/8
SPSS多元线性回归分析_第2页
2/8
SPSS多元线性回归分析_第3页
3/8
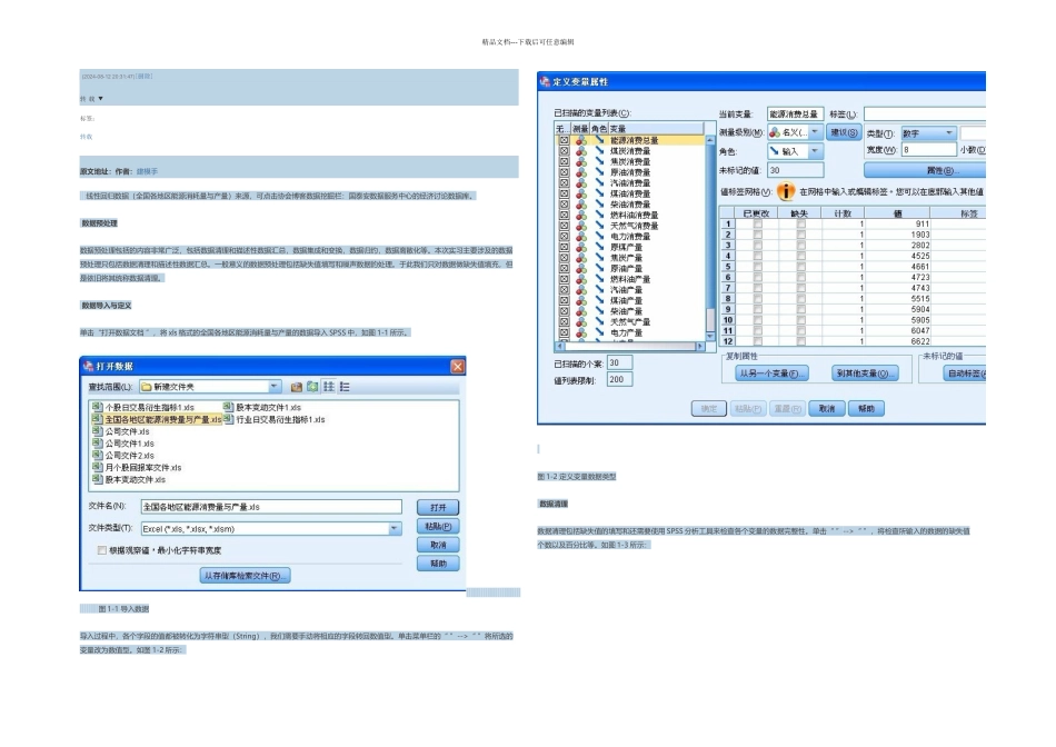
精品文档---下载后可任意编辑 (2024-08-12 20:31:47)[删除]转 载 ▼标签: 转载原文地址:作者:建模手 线性回归数据(全国各地区能源消耗量与产量)来源,可点击协会博客数据挖掘栏:国泰安数据服务中心的经济讨论数据库。 数据预处理数据预处理包括的内容非常广泛,包括数据清理和描述性数据汇总,数据集成和变换,数据归约,数据离散化等。本次实习主要涉及的数据预处理只包括数据清理和描述性数据汇总。一般意义的数据预处理包括缺失值填写和噪声数据的处理。于此我们只对数据做缺失值填充,但是依旧将其统称数据清理。 数据导入与定义单击“打开数据文档 ”,将 xls 格式的全国各地区能源消耗量与产量的数据导入 SPSS 中,如图 1-1 所示。 图 1-1 导入数据导入过程中,各个字段的值都被转化为字符串型(String),我们需要手动将相应的字段转回数值型。单击菜单栏的“ ”-->“ ”将所选的变量改为数值型。如图 1-2 所示: 图 1-2 定义变量数据类型 数据清理数据清理包括缺失值的填写和还需要使用 SPSS 分析工具来检查各个变量的数据完整性。单击“ ”-->“ ”,将检查所输入的数据的缺失值个数以及百分比等。如图 1-3 所示:精品文档---下载后可任意编辑 图 1-3 缺失值分析能源数据缺失值分析结果如表 1-1 所示: 单变量统计 N均值标准差缺失极值数目 a计数百分比低高能源消费总量300.001煤炭消费量300.002焦炭消费量300.002原油消费量28201汽油消费量300.001煤油消费量28204柴油消费量300.002燃料油消费量300.003天然气消费量300.002电力消费量300.003原煤产量26402焦炭产量29102原油产量181200燃料油产量25503汽油产量26402煤油产量201000柴油产量26401天然气产量201003电力产量300.000 表 2-1 能源消耗量与产量数据缺失值分析 表 1-1 能源消耗量与产量数据缺失值分析SPSS 提供了填充缺失值的工具,点击菜单栏“ ”-->“ ”,即可以使用软件提供的几种填充缺失值工具,包括序列均值,临近点中值,临近点中位数等。结合本次实习数据的具体情况,我们不使用 SPSS 软件提供的替换缺失值工具,主要是手动将缺失值用零值来代替。 描述性数据汇总描述性数据汇总技术用来获得数据的典型性质,我们关怀数据的中心趋势和离中趋势,根据这些统计值,可以初步得到数据的噪声和离群点。中心趋势的量度值包括:均值(mean),中位数(median),众数(mode)等。离中趋势量度包括四分位数(quartile...

1、当您付费下载文档后,您只拥有了使用权限,并不意味着购买了版权,文档只能用于自身使用,不得用于其他商业用途(如 [转卖]进行直接盈利或[编辑后售卖]进行间接盈利)。
2、本站所有内容均由合作方或网友上传,本站不对文档的完整性、权威性及其观点立场正确性做任何保证或承诺!文档内容仅供研究参考,付费前请自行鉴别。
3、如文档内容存在违规,或者侵犯商业秘密、侵犯著作权等,请点击“违规举报”。

碎片内容

SPSS多元线性回归分析

MY shop+ 关注
实名认证
内容提供者

欢迎挑选适合自己的材料。

确认删除?
VIP
微信客服
  • 扫码咨询
会员Q群
  • 会员专属群点击这里加入QQ群
客服邮箱
回到顶部