电脑桌面
添加小米粒文库到电脑桌面
安装后可以在桌面快捷访问

U盘使用记录注册表位置及擦除项QX

U盘使用记录注册表位置及擦除项QX_第1页
1/4
U盘使用记录注册表位置及擦除项QX_第2页
2/4
U盘使用记录注册表位置及擦除项QX_第3页
3/4
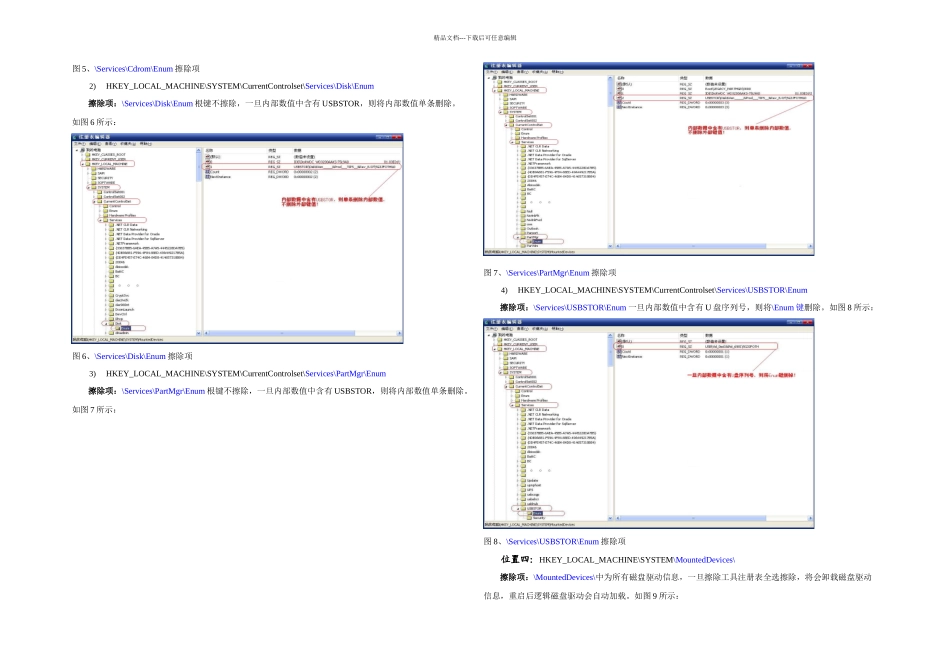
精品文档---下载后可任意编辑1、文档内容概要阐述 U 盘使用记录在注册表中的痕迹位置,并分析当前最新标准版擦除工具中,U 盘注册表擦除具体擦除项。2、文档参考资料与研发分析金路标检查工具所检查的 U 盘痕迹位置;与研发沟通擦除工具产品,得出具体注册表擦除项。3、U 盘注册表位置总述注:{Controlset001、Controlset002、CurrentControlset}三个下级子键位置相同,因此以 CurrentControlset为例,Controlset001、Controlset002 中的位置不再累述。位置一:HKEY_LOCAL_MACHINE\SYSTEM\CurrentControlset\ Enum\1)HKEY_LOCAL_MACHINE\SYSTEM\CurrentControlset\Enum\STORAGE\2)HKEY_LOCAL_MACHINE\SYSTEM\CurrentControlset\Enum\USBSTOR\3)HKEY_LOCAL_MACHINE\SYSTEM\CurrentControlset\Enum\USB\位置二:HKEY_LOCAL_MACHINE\SYSTEM\CurrentControlset\Control\HKEY_LOCAL_MACHINE\SYSTEM\CurrentControlset\Control\DeviceClasses\{53f….}\位置三:HKEY_LOCAL_MACHINE\SYSTEM\CurrentControlset\Services\1)HKEY_LOCAL_MACHINE\SYSTEM\CurrentControlset\Services\Cdrom\Enum2)HKEY_LOCAL_MACHINE\SYSTEM\CurrentControlset\Services\Disk\Enum3)HKEY_LOCAL_MACHINE\SYSTEM\CurrentControlset\Services\PartMgr\Enum4)HKEY_LOCAL_MACHINE\SYSTEM\CurrentControlset\Services\USBSTOR\Enum位置四:HKEY_LOCAL_MACHINE\SYSTEM\MountedDevices\4、擦除工具 U 盘注册表擦除项详述注:{Controlset001、Controlset002、CurrentControlset}三个下级子键位置相同,因此以 CurrentControlset为例,Controlset001、Controlset002 中的位置不再累述。位置一:HKEY_LOCAL_MACHINE\SYSTEM\CurrentControlset\ Enum\1)HKEY_LOCAL_MACHINE\SYSTEM\CurrentControlset\Enum\STORAGE\擦除项:\Enum\STORAGE\根键不擦除,其下的子键删除。如图 1 所示:图 1、\Enum\STORAGE\擦除项2)HKEY_LOCAL_MACHINE\SYSTEM\CurrentControlset\Enum\USBSTOR\擦除项:\Enum\USBSTOR\根键不擦除,其下的子键全部删除。如图 2 所示:精品文档---下载后可任意编辑图 2、\Enum\USBSTOR\擦除项3)HKEY_LOCAL_MACHINE\SYSTEM\CurrentControlset\Enum\USB\擦除项:\Enum\USB\根键不擦除,一旦子键内部 Service 数值中含有 USBSTOR,则将子键删除。如图 3所示:图 3、\Enum\USB\擦除项位置二:HKEY_LOCAL_MACHINE\SYSTEM\CurrentControlset\Control\HKEY_L...

1、当您付费下载文档后,您只拥有了使用权限,并不意味着购买了版权,文档只能用于自身使用,不得用于其他商业用途(如 [转卖]进行直接盈利或[编辑后售卖]进行间接盈利)。
2、本站所有内容均由合作方或网友上传,本站不对文档的完整性、权威性及其观点立场正确性做任何保证或承诺!文档内容仅供研究参考,付费前请自行鉴别。
3、如文档内容存在违规,或者侵犯商业秘密、侵犯著作权等,请点击“违规举报”。

碎片内容

U盘使用记录注册表位置及擦除项QX

确认删除?
VIP
微信客服
  • 扫码咨询
会员Q群
  • 会员专属群点击这里加入QQ群
客服邮箱
回到顶部